Run dozens of AI agents simultaneously in isolated git worktrees. Review diffs, leave inline comments, resume with feedback — all from one interface.

Spin up agents across multiple repos from a single orchestration panel. Track live status for every agent — get notified instantly when one needs your permission.

Deeply integrated with Claude Code and Codex, but the terminal is your open playground — run any agent of your choice.

Every agent works in its own git worktree. No conflicts, no stepping on each other. Each branch is fully isolated, backed by git — merge when you're ready.

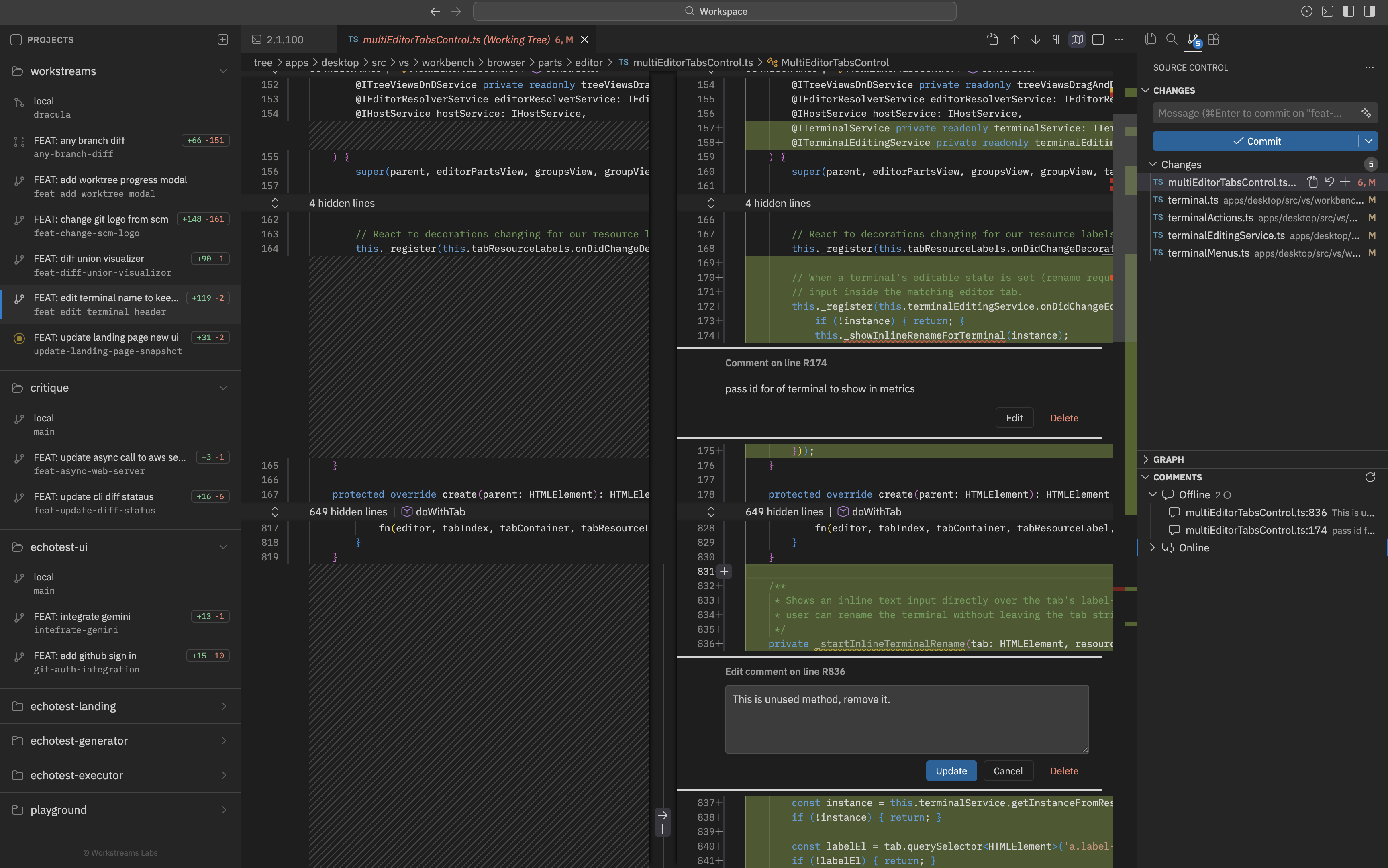
Write offline comments directly on diffs. Fetch online comments from GitHub PRs with isolated git authorisation per repo. Send them all back to the agent in one click.

A complete development environment with Language Server Protocol support, syntax highlighting, and an integrated terminal to back you up on everything.

An open-source desktop IDE for orchestrating parallel AI coding agents. Define tasks, let agents run in isolated git worktrees simultaneously, then review and iterate from a single interface.
Workstreams is agent-agnostic. Claude Code has deep integration with session capture, resume, and auto-commit. Aider and Gemini are also supported, with Codex coming soon.
Each agent gets its own isolated git worktree — a separate working directory sharing the same .git history. Agents work in parallel without file conflicts. Worktree creation is serialized to prevent git lock races, then agents run fully parallel.
Yes. Workstreams is fully open source. It orchestrates AI agents that you already have installed — there are no extra accounts, subscriptions, or API keys required by Workstreams itself.
Workstreams is a standalone desktop IDE for macOS with full LSP support, syntax highlighting, and an integrated terminal. It runs as its own app — no extensions or plugins needed.
Yes. Workstreams supports pulling online comments from GitHub alongside local offline review comments. Both are included when resuming agents, so your feedback loop spans across tools.